Bir PLC'nin bağlanması


eDESIGN ile bir OPC-UA ağ taraması gerçekleştirebilirsiniz. Web düzenleyici, OPC-UA etiketlerini sunucudan ayrıştırabileceğiniz ve buna göre seçebileceğiniz entegre bir OPC-UA istemcisine sahiptir.


Wago WBM'deki Ayarlar

1. PLC çalışma zamanı sürümünü e olarak değiştirin! ÇALIŞMA ZAMANI


2. Şimdi HTTP hizmetini etkinleştirin



eDESIGN - e ile PFC! Kokpit

a. PFC ürün yazılımınızı kontrol edin, >= FW18 olmalıdır. Aksi takdirde lütfen oyun kumandanızı güncelleyin.

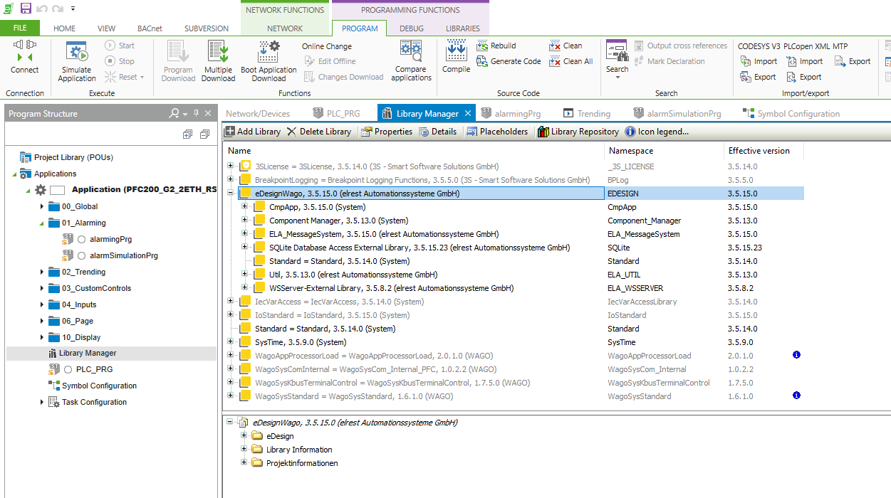
b. Örnek projeyi indirin. Kütüphanelerin kurulabilmesi için arşivin açılması önerilir.

c. Burada örnek bir projenin açıklamasını bulabilirsiniz:



4. WebSocket iletişimi için örnekler ayarlama



5. Veri noktalarına erişmek için, sembol konfigürasyonunda etkinleştirilmeleri gerekir:



Sembol konfigürasyonu eksikse, Uygulama'ya sağ tıklanarak eklenebilir.


6. Burada neyin yayınlanacağına karar verebilirsiniz.


a. Etkinleştirmek için alana tıklayın
b. Daha önce seçilmemiş bir şey seçerseniz, buraya tıklamanız gerekir
c. Aynı alanı tekrar seçmelisiniz, varsayılan olarak yayınlanmayacaktır
d. Seçiminizi onaylayın


7. Aynısı, yapı ağacında daha derine onay işaretleri koyarsanız da geçerlidir


a. Yayınlanmasını istiyorsanız kutuyu işaretleyin
b. Bu bölümde yeniden seçtiğinizden emin olun



8. Ayarlarınızı derlemek için Kod Oluştur tuşuna veya F11 tuşuna basın