Alarmları uygulama


eDESIGN ile prefabrike bileşenleri kullanmak mümkündür. Alarmlar bileşeni, alarm durumlarını tetiklemeyi ve onaylamayı nispeten kolaylaştırır.

Alarmların tanımı


1. Menüyü açın ve Alarmlar menü öğesine gidin
2. Sol üst köşede "Yeni" yazan bir düğme belirir. Üzerine tıklayın ve yeni bir alarm oluşturun.

Alarmı yapılandır


1. Mesaj numarası atama
2. Sınıflandırma seçin
3. Alarm metnini girin (örn. basınçlı hava eksik)
4. Nedenini girin (örn. sensör B26.6)
5. Reaksiyona girin (örn. makine durdurma)
6. Düzeltmeyi girin (örn. fonksiyon için sensör B26.6'yı kontrol edin)
7. Yeni oluşturulan alarmı kaydet

Codesys'te alarm oluştur


BÖLÜM 1:

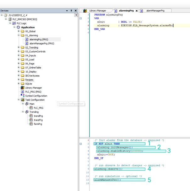
AlarmingPrg'yi yapın (alarmların değişikliklerini başlatmak ve gözlemlemekle ilgilenen temel program). Mevcut uygulamada önemli olan, alarmingPrg'nin yolunun tam olarak "Application.alarmingPrg" olmasıdır.

1. Durum yalnızca ilk döngüde DOĞRU olacak ve alarmları başlatmamıza izin verecektir
2. Bu yöntem çağrısı, daha önce ADIM 1 veya ADIM 2'de (Alarmların tanımı) tanımlanmış olan veritabanından alarm tanımını başlatacaktır
3. Alarm geçmişini etkinleştirin ve döngüsel arabellek uzunluğunu 100.000 olarak ayarlayın. Arabellek ne kadar büyükse, geçmiş DB'nin boyutu da o kadar büyük olacaktır.
4. Alarm değişikliklerini gözlemleyin. Bunun, değişiklikleri kontrol etmek ve bunları HMI'ya yaymak için her döngüyü çalıştırması gerekir.
5. Her alarmın davranışını ayrı ayrı kontrol etmek için alarm yöneticisi programını çalıştırın. Ayrıntılar için diğer ekrana bakın.

BÖLÜM 2:

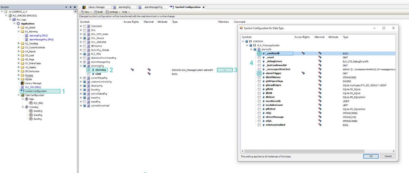
Sembol Yapılandırmasını ayarlamayı unutmayın. HMI'nın okunması için yalnızca birkaç değişken gereklidir, ancak orada olması gerekir. Aksi takdirde HMI, PLC kodundaki alarm değişiklikleri hakkında hiçbir bilgiye sahip olmayacaktır.

1. İlk olarak, Sembol Yapılandırmaları'na gidin
2. "AlarmingPRG" altında "alarming"i seçin
3. Daha fazla ayrıntı için üç noktayı seçin
4. Bu 2 değişkeni yayınlayın, daha fazlasına gerek yok

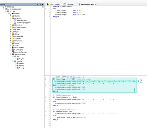
BÖLÜM 3:

Bireysel alarm yöneticisinin uygulanması. Koşulların tanımlandığı yer.

1. 1 alarm yönetimi uygulama örneği (örnek projede 2) IF koşulu THEN alarmı etkinleştir ELSE alarmı devre dışı bırak
2. setActive parametreleriyle birlikte. Birincisi, alarm tanım tablosunda bulabileceğiniz mesaj kimliğinde (msgld)
Parametreler 2-6 => alarm mesajı başlığına geçirilebilecek parametreler (gelişmiş alarmda açıklanmıştır)
parametreler 7-11 =Alarm mesajlarına iletilebilecek > çeviri başlık
parametresi 12 (varsayılan 0, aramada mevcut değil) modül kimliği eDESIGN, farklı modüllerde aynı alarmlara sahip olacak şekilde hazırlanmıştır

Alarmları entegre edin

eDESIGN'da alarmları görüntülemek için iki seçenek vardır:

Alarmı tüm sayfada göster

1. Dashboard'a gidin ve ön uç menüsü için yeni bir menü öğesi oluşturun.
2. "Yeni" ye basın ve yeni bir menü öğesi oluşturun.

1. Başlık atama (ön uçtaki menüde görüntülenir)
2. Kökü Belirtin
3. Menü öğesi etkin değilse, görüntülenmez
4. Bir sipariş belirtebilirsiniz
5. Menü öğesi için simge seçin
6. Bileşenler alt öğesini açın ve Alarmlar'ı seçin
7. Menü öğesini kaydet

Ön uca gidin ve az önce oluşturduğunuz alarm sayfasını açın

1. Mesajları onaylayın
2. Ayarlanan yapılandırılmış alarmlar burada görünür

Herhangi bir sayfaya alarm ekleyin

1. Bileşeni araç çubuğundan sayfaya ekleyin
2. Özellikler'e tıklayın
3. Alarm listesini seçin
4. Buraya ek parametreler girebilirsiniz